Strata賦能的汽車LED尾燈方案
發布時間:2020-12-18 來源:Will Abdeh 責任編輯:wenwei
【導讀】如今,全球汽車行業看到在大多數汽車照明應用中使用LED照明的好處和價值。LED的高能效、使用壽命長、低輻射熱、高可靠性和高流明密度等特性,使其成為一種很有吸引力的技術。
安森美半導體的Strata賦能的汽車LED尾燈評估套件在Strata Development Studio中提供了一個易於使用的平台,來幫助評估這關鍵汽車應用中的LED係統。
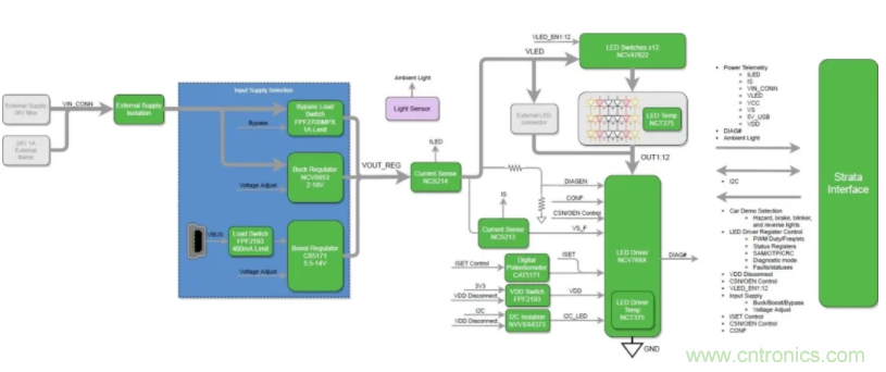
新的評估套件基於可由I2C控製的12通道60 mA LED線性電流驅動器NCV7685,具有以下功能:12個獨立控製的脈寬調製(PWM)通道、可變PWM頻率、通過單個電阻器的電流設定值和LED 診斷。
該方案以安森美半導體的其他關鍵器件為亮點,如CAT5171數字電位器,FPF2193負載開關,NCV47822雙高邊開關,FPF2700可調限流負載開關,NCV8853降壓控製器,NCV5173升壓調節器,NCT375溫度傳感器和NCS214R電流檢測放大器。

圖1:框圖
讓我們演示Strata賦能的汽車LED尾燈評估套件。
● 首先,下載並安裝Strata Developer Studio。
● 然後,將套件隨附的微型USB電纜從開發板上插入運行Strata的PC。
● 連接後,將自動檢測該板,並通過單擊“打開平台控件”按鈕立即訪問控製用戶界麵(UI)。控件UI中的導航選項卡易於使用,旨在提供完整的評估體驗。
左側的第一個選項卡是“汽車演示模式”。選中後,將自動啟用它以模擬普通汽車的尾燈和前燈。默認配置以每分鍾左右方向指示燈均閃爍80次來顯示汽車危險指示燈。
可以使用用戶界麵右側的可單擊控件來配置刹車燈,倒車燈,閃光燈和行車燈。必須禁用危險,使用左右閃光燈控件。
以易於使用和直觀的用戶界麵,“ LED控製”選項卡可通過直接控製LED驅動器的I2C寄存器、PWN來全麵控製12個LED通道。
“電源”選項卡控製輸入電源以及評估板上各種電流、電壓和溫度遙測的讀數。默認電源配置使用USB VBUS的可調輸出升壓轉換器,LED電源的最大功率限製為約2 W。
可以通過香蕉插頭或桶形連接器連接外部電源,以實現更高的功率運行。LED串電壓由板載升壓或降壓電源提供或直接從外部香蕉/桶形連接器提供。
“SAM(獨立模式),OTP(一次性編程)和CRC(循環冗餘校驗)”選項卡可通過使用NCV7685來訪問SAM和OTP寄存器,而無需微控製器通過I2C通訊來配置LED驅動器。I2C地址和CRC也可以設置為非默認值。

圖2:平台控製界麵
平台的完整資料如原理圖、布板、框圖、用戶指南、測試報告、數據表等都在Strata Developer Studio中的“文檔”選項卡下。

圖3:平台文檔
Strata賦能的汽車LED尾燈評估套件提供測試、測量和控製LED車輛照明中的各種關鍵設計參數的全麵的評估經驗,以幫助設計工程師確定該方案是否兼容並完全適合其汽車照明應用。
該汽車LED尾燈方案適用於以下領域:儀表盤、組合尾燈(RCL)、日間行車燈(DRL)、霧燈、中央高位停車燈(CHMSL)陣列、轉向信號燈和其他外部調製應用。
免責聲明:本文為轉載文章,轉載此文目的在於傳遞更多信息,版權歸原作者所有。本文所用視頻、圖片、文字如涉及作品版權問題,請聯係小編進行處理。
推薦閱讀:
特別推薦
- 噪聲中提取真值!瑞盟科技推出MSA2240電流檢測芯片賦能多元高端測量場景
- 10MHz高頻運行!氮矽科技發布集成驅動GaN芯片,助力電源能效再攀新高
- 失真度僅0.002%!力芯微推出超低內阻、超低失真4PST模擬開關
- 一“芯”雙電!聖邦微電子發布雙輸出電源芯片,簡化AFE與音頻設計
- 一機適配萬端:金升陽推出1200W可編程電源,賦能高端裝備製造
技術文章更多>>
- 築基AI4S:摩爾線程全功能GPU加速中國生命科學自主生態
- 一秒檢測,成本降至萬分之一,光引科技把幾十萬的台式光譜儀“搬”到了手腕上
- AI服務器電源機櫃Power Rack HVDC MW級測試方案
- 突破工藝邊界,奎芯科技LPDDR5X IP矽驗證通過,速率達9600Mbps
- 通過直接、準確、自動測量超低範圍的氯殘留來推動反滲透膜保護
技術白皮書下載更多>>
- 車規與基於V2X的車輛協同主動避撞技術展望
- 數字隔離助力新能源汽車安全隔離的新挑戰
- 汽車模塊拋負載的解決方案
- 車用連接器的安全創新應用
- Melexis Actuators Business Unit
- Position / Current Sensors - Triaxis Hall
熱門搜索
微波功率管
微波開關
微波連接器
微波器件
微波三極管
微波振蕩器
微電機
微調電容
微動開關
微蜂窩
位置傳感器
溫度保險絲
溫度傳感器
溫控開關
溫控可控矽
聞泰
穩壓電源
穩壓二極管
穩壓管
無焊端子
無線充電
無線監控
無源濾波器
五金工具
物聯網
顯示模塊
顯微鏡結構
線圈
線繞電位器
線繞電阻



