漲知識!激光雷達(LiDAR)工程要點
發布時間:2021-08-06 來源:Edel Cashman 責任編輯:wenwei
【導讀】LiDAR(光探測和測距)是一種傳感技術,類似於雷達,但用光而不是無線電波。它利用反射光的原理和精確的時間來測量物體的距離。由於LiDARgaoshuipingdeshenduhejiaodufenbianlv,keshixianzhuoyuedeshenduganzhi。ciwai,youyucaiyonghongwaiguangfasheqihejieshouqideyouyuanfangfa,yincitanenggouzaisuoyouguangzhaotiaojianxiagongzuo。
然而,LiDAR比單純的測距更複雜。它還可用於三維製圖和成像——這使它在工程方麵非常有吸引力,也是一項非常有用的實用技術。
光和飛行時間
LiDAR有不同的測距方法,但最簡單易懂的是單脈衝直接飛行時間(dToF)係統。在這裏,一個光源(通常是激光)發出一個光脈衝,然後啟動一個計時器。當光脈衝擊中一個物體時,它被反射到通常與激光位於同一位置的傳感器,且計時器停止計時。知道發射脈衝到接收回波之間的時間(t),利用光速常數(c)計算出與目標物體的距離(D)就很簡單了。

圖1:直接飛行時間 (dTOF)測量光到達目標並返回所花的時間
另一種方法稱為間接飛行時間LiDAR(iToF),傳輸的是連續的正弦波,iToF根據發射和反射波形之間的相位差確定飛行時間(t)。
在這兩種方法中,iToF較常見。一般來說,它更適用於短距離應用,和能夠很好地控製環境光照水平的情況。而dToF可用於長距離和短距離應用。此外,它的運行速度較快,可測量多個回波,從而實現對多個物體的探測。
為了使LiDAR係統高效地工作,回波信號必須在係統工作的環境光內可探測到。顯然,這在室內是比較容易的,因為光線可以控製,但LiDAR的許多最令人興奮的應用是在室外,因此有必要提供一個解決方案。
提高信噪比(SNR)
使用ASTM G-173-03太陽輻照度模型,可看出太陽噪聲(光)的峰值出現在波長500到600納米的範圍內,即可見光譜。光譜中近紅外(NIR)部分(約905 nm)的噪聲已降至一半,這意味著這一波長的光更容易被探測到。

圖2:近紅外範圍能以高性價比的元器件提高信噪比
在短波紅外範圍(1550 nm左右)可達到更好的效果,但發射器和探測器更貴,因此近紅外範圍性價比最高。
直觀地看出,簡單地提高發射器的功率可解決信噪比問題,並提高LiDAR係統的精度和範圍,但發出的光可能對人類和動物有害。為此,BS EN 60825-1:2014等國際標準規定了可發射的功率。
由you於yu可ke用yong的de功gong率lv有you限xian,為wei了le增zeng加jia有you效xiao範fan圍wei,必bi須xu采cai用yong其qi他ta技ji術shu。使shi用yong多duo發fa射she脈mai衝chong激ji光guang可ke顯xian著zhu提ti高gao信xin噪zao比bi和he範fan圍wei,同tong時shi保bao持chi每mei個ge脈mai衝chong內nei的de能neng量liang較jiao低di。在zai這zhe種zhong方fang法fa中zhong,發fa射she多duo個ge脈mai衝chong,並bing創chuang建jian探tan測ce到dao的de回hui波bo的de時shi間jian戳chuo直zhi方fang圖tu。

圖3:多脈衝dToF使目標從背景噪聲中清晰地分辨出來
生成的直方圖清晰地顯示了在隨機時間探測到的環境光子,並在直方圖峰值兩側形成“本底噪聲”,在直方圖峰值處,大部分回波以相同的時間間隔返回,代表目標物體。
LiDAR的演變
LiDAR技術不斷發展,最近,探測器技術以及用於創建3D地圖的方法都有了進步。
早期的探測器通常是PIN二極管或雪崩光電二極管。這些已被單光子雪崩二極管(SPAD)和矽光電倍增管(SiPM)所取代,它們將密集的SPAD傳感器陣列集成到單個器件中。與早期的方案相比,SPAD和SiPM傳感器提供了低工作電壓、出色的一致性和非常高的增益,還能探測到單光子的光能。
雖然測量遠程目標物體的距離的能力非常有用,但LiDAR的真正優勢在於它能夠創建詳細和高度精確的表麵3D地圖——無論是工廠環境中的物體,還是在更大範圍內的一大片地。
通過將LiDAR原(yuan)理(li)與(yu)掃(sao)描(miao)光(guang)電(dian)係(xi)統(tong)結(jie)合(he),可(ke)控(kong)製(zhi)光(guang)束(shu)以(yi)創(chuang)建(jian)場(chang)景(jing)的(de)密(mi)集(ji)深(shen)度(du)點(dian)雲(yun)。這(zhe)可(ke)通(tong)過(guo)物(wu)理(li)旋(xuan)轉(zhuan)激(ji)光(guang)發(fa)射(she)器(qi)以(yi)覆(fu)蓋(gai)場(chang)景(jing)的(de)所(suo)有(you)區(qu)域(yu)來(lai)機(ji)械(xie)地(di)實(shi)現(xian),但(dan)這(zhe)種(zhong)方(fang)式(shi)一(yi)般(ban)體(ti)積(ji)大(da),成(cheng)本(ben)高(gao),且(qie)在(zai)對(dui)準(zhun)方(fang)麵(mian)存(cun)在(zai)挑(tiao)戰(zhan)。
一種更現代的方法是使用準固態係統,如微機電係統(MEMS)微鏡、液晶超表麵(LCM)和光學相控陣(OPA)來引導光束穿過係統。該方案幾乎是固態的,因此更可靠,對於長距離應用也很有效。
唯一真正的固態LiDAR測繪方法是使用發射器和傳感器陣列(SiPM或SPAD)並對場景進行閃光。由於發射器的功率限製,閃光照明隻適用於短距離或窄視場(FoV)。可以使用多點閃光照明方法,即一個可尋址的發射器陣列(通常是可尋址的垂直腔麵發射激光器(VCSEL)陣列)依次照亮場景的不同部分,並與探測器的讀出同步。
LiDAR的應用
LiDAR是一項非常有價值的技術;它適合的應用跨越了許多領域,包括汽車、工業、交通、農業和勘測。
感知車輛行駛路徑中物體的能力使得自適應巡航控製(ACC)等係統得以實現,與前車保持間距,LiDAR將成為未來全自動駕駛車輛的關鍵推動力。
LiDAR係統體積小、重量輕,可由無人機攜帶,這開辟了一種比人工方法更快(因此成本更低)、更精確的大麵積勘測方式。其應用幾乎是無限的,包括監測環境影響,如海岸侵蝕、洪水或冰川消融。可迅速而安全地評估自然災害的影響,如火山地震,從而更迅速而有效地提供援助。
農民可利用LiDAR勘測土地,評估農作物的狀況,而公路或鐵路等基礎設施項目則可輕鬆勘測擬建路線,並繪製進度圖。
靜態LiDAR可安裝在大型容器如料倉或儲罐中,無需接觸內容物就能準確地測量內容物。
傳感器和方案
安森美半導體的RB係列高響應、快速SiPM具有很高的抗溫度波動性。有三種微單元尺寸(10 mm,20 mm或35 mm),每個器件的有源傳感麵積為1 mm x 1 mm。這些高增益(高達1.7 x 106)的器件采用小型(1.5 mm x 1.8 mm)封裝。
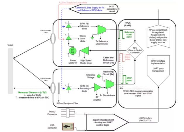
為了支持剛接觸LiDAR技術的公司或時間緊迫的項目,安森美半導體設計了一個用於工業應用的全麵的SiPM dToF LiDAR開發平台。
該即插即用的平台結合一個近紅外激光發射器和一個RB係列SiPM探測器,用於單點測距。

圖4:安森美半導體的SiPM dToF LiDAR平台的原理框圖

圖5:安森美半導體SiPM dToF LiDAR平台的高級框圖
激光發射器被指定使用1類激光,因而符合所有的眼睛安全標準,同時使工作範圍擴展到23米。通過包含一個簡單易用的圖形用戶界麵(GUI),平台的配置和監控變得簡單。
一旦開發和調試完成,就可以無縫過渡到製造,因為該成本優化的平台可隨時大規模部署,且所有必要的製造文件都已準備就緒。
總結
LiDAR是種非常有用的技術,它支持輕鬆地測距和創建精確而詳細的3D圖。即使功率和激光發射器功率受到安全限製,但通過精心選擇波長和使用多射光脈衝,也可提高信噪比,實現長距測量。
LiDAR技術的應用非常廣泛,未來它將使我們更好地了解我們的世界,同時也使我們的世界更安全。
免責聲明:本文為轉載文章,轉載此文目的在於傳遞更多信息,版權歸原作者所有。本文所用視頻、圖片、文字如涉及作品版權問題,請聯係小編進行處理。
推薦閱讀:
特別推薦
- 噪聲中提取真值!瑞盟科技推出MSA2240電流檢測芯片賦能多元高端測量場景
- 10MHz高頻運行!氮矽科技發布集成驅動GaN芯片,助力電源能效再攀新高
- 失真度僅0.002%!力芯微推出超低內阻、超低失真4PST模擬開關
- 一“芯”雙電!聖邦微電子發布雙輸出電源芯片,簡化AFE與音頻設計
- 一機適配萬端:金升陽推出1200W可編程電源,賦能高端裝備製造
技術文章更多>>
- 貿澤EIT係列新一期,探索AI如何重塑日常科技與用戶體驗
- 算力爆發遇上電源革新,大聯大世平集團攜手晶豐明源線上研討會解鎖應用落地
- 創新不止,創芯不已:第六屆ICDIA創芯展8月南京盛大啟幕!
- AI時代,為什麼存儲基礎設施的可靠性決定數據中心的經濟效益
- 矽典微ONELAB開發係列:為毫米波算法開發者打造的全棧工具鏈
技術白皮書下載更多>>
- 車規與基於V2X的車輛協同主動避撞技術展望
- 數字隔離助力新能源汽車安全隔離的新挑戰
- 汽車模塊拋負載的解決方案
- 車用連接器的安全創新應用
- Melexis Actuators Business Unit
- Position / Current Sensors - Triaxis Hall
熱門搜索
微波功率管
微波開關
微波連接器
微波器件
微波三極管
微波振蕩器
微電機
微調電容
微動開關
微蜂窩
位置傳感器
溫度保險絲
溫度傳感器
溫控開關
溫控可控矽
聞泰
穩壓電源
穩壓二極管
穩壓管
無焊端子
無線充電
無線監控
無源濾波器
五金工具
物聯網
顯示模塊
顯微鏡結構
線圈
線繞電位器
線繞電阻



